Einheitliches Austauschformat für die Wasserversorgung entwickelt
Die Digitalisierung von Wasserversorgungsnetzen außerhalb von Gebäuden ist ein wichtiger Teil zur dauerhaften Bereitstellung von Trinkwasser, aber auch von Lösch- und Brauchwasser. Als Herausgeber und auf Grundlage der Baufachlichen Richtlinien Wasserversorgung hat das Bundesministerium der Verteidigung (BMVg) ein neues Austauschformat für Wasserversorgungsnetze entwickelt, um Daten für die Planung, Bau und Betrieb von Wasserversorgungsnetzen zukünftig vorzuhalten und zu transportieren.


Schmies.eu Vakuumsaugfässer im Anhängerformat
Vakuumsaugfässer von Schmies.eu: robust, flexibel und - auf Wunsch - auch in kippbarer Ausführung. Die clevere Alternative zum Großfahrzeug.
Qualitativ hochwertiges Trinkwasser ist eine der wichtigsten Grundlagen für die menschliche Existenz. Aus diesem Grund ist die Versorgung mit dem Lebensmittel Trinkwasser durch eine Vielzahl von Gesetzen, Verordnungen und normativen Festlegungen geregelt, wie beispielsweise der deutschen Trinkwasserverordnung (TrinkwV) oder der Verordnung über Allgemeine Bedingungen für die Versorgung mit Wasser (AVBWasserV). Ziel dieser Verordnungen ist es, dauerhaft die Versorgung mit Trinkwasser in einwandfreier Qualität sowie die Bereitstellung von Löschwasser in ausreichender Menge sicherzustellen.
Bei der Planung, dem Betrieb und der Dokumentation von Anlagen zur Wasserversorgung kommen jedoch verschiedene Softwaresysteme zum Einsatz, die jeweils eigene Begrifflichkeiten, Objektarten und Objektbeziehungen sowie Datenformate definieren und nutzen. Dies verkompliziert die Bearbeitung sowie den Austausch der Daten zwischen allen beteiligten Akteuren.
Zur Vereinheitlichung der Datenstrukturen und Datenerhebungs- und Verarbeitungsprozesse in militärischen Liegenschaften des Bundes hat das Bundesministerium der Verteidigung (BMVg) die Entwicklung eines softwareunabhängigen Datenmodells und Austauschformats, in fachlicher Anlehnung an die ISYBau-Austauschformate Abwasser (XML), für den Aufgabenbereich Wasserversorgung in Auftrag gegeben.
Das Datenmodell
Das entwickelte und im vorliegenden Artikel vorgestellte Datenmodell basiert auf den Baufachlichen Richtlinien Wasserversorgung (BFR Wasserversorgung) sowie den Baufachlichen Richtlinien Liegenschaftsbestandsdokumentation (BFR LBestand) einschließlich des Liegenschaftsbestandsmodells des Bundes (LgBestMod). Die BFR Wasserversorgung dienen als Arbeitshilfe für die Planung und den Bau von Anlagen der Wasserversorgung außerhalb von Gebäuden in militärischen Liegenschaften des Bundes. Sie enthalten wichtige Informationen und definieren fachtechnische Anforderungen an den Bau und den Betrieb der Wasserversorgungsanlagen. Gleichzeitig treffen sie Vorgaben für die einheitliche Dokumentation, wie z.B. Festlegungen der zu verwendenden Begrifflichkeiten und Kürzel oder Signaturen zur kartografischen Darstellung. Eine weitere Grundlage bildet das LgBestMod, das fachübergreifend zur digitalen Dokumentation von Außenanlagen und Infrastrukturanlagen (Elektro, Wasser, Abwasser etc.) in Liegenschaften des Bundes dient.
Das Datenmodell besteht aktuell aus zwei Teilbereichen:
- Datenmodell für die Bestandsdokumentation der Wasserversorgungssysteme mit allen notwendigen Objekttypen des Bestands wie beispielsweise Wasserleitungen, Armaturen oder Wasserbehältern und den jeweils zu erfassenden Attributen und Objektbeziehungen
- Teilmodell für den Bereich Hydraulik zur Abbildung und Dokumentation von Lastfällen und Berechnungsergebnissen.
Das Modell wird sukzessive um weitere Teilbereiche z.B. für den Austausch von Betriebsdaten, Zustandsdaten oder Präsentationsdaten für Lagepläne erweitert. Hauptmerkmale des aktuellen Datenmodells sind:
- objektorientiertes, normbasiertes Modell in der Unified Modeling Language (UML) basierend auf der ISO 19100 Reihe sowie den fachlichen Vorgaben der BFR Wasserversorgung
- Erweiterung des Informationsgehaltes über das LgBestMod hinaus um Fachinformationen, die Grundlage für Fachanwendungen wie z.B. hydraulische Berechnungen sein können
- eigenständige Modellierung ohne Verwendung der geometriebasierten Datenmodelle der Vermessungsverwaltungen der Länder (AdV-Basisschemata) und somit klarer Fokus auf die Fachlichkeit
- Modellierung von Hydraulikdaten wie Hydrauliknetzen, Lastfällen sowie Berechnungsergebnissen
- Möglichkeit der Modellierung von Hydrauliknetzen, die vom realen Bestandsnetz abweichen, beispielsweise Abstraktionen von Netzbereichen zu einzelnen Netzknoten
- explizite Modellierung der Leitungstopologie als ungerichteter Graph, so dass eine klare Trennung von Geometrie (Leitungsverlauf) und Topologie unterstützt wird
- Möglichkeit der Modellierung verschiedener Detaillierungsgrade der Geometrie je nach Anwendungsfall, beispielsweise die geometrische Beschreibung eines Wasserbehälters als Punkt, Polygon oder Körper
- Möglichkeit der Verortung mittels linearer Referenzen („Reparaturstelle X liegt 10 Meter entfernt von Knoten A auf Wasserleitung Y“).
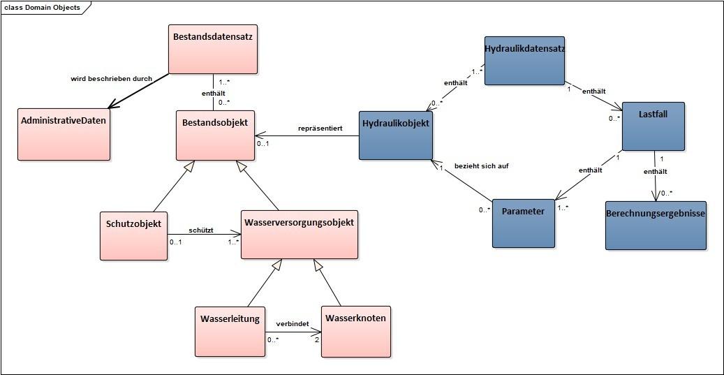
Abbildung 2 zeigt eine Abstraktion der Basisklassen des Datenmodells der beiden Teilbereiche Bestand und Hydraulik als UML-Diagramm.

Das Austauschformat
Das auf dem Datenmodell basierende Austauschformat ist ein Anwendungsschema der Geography Markup Language (GML, Version 3.2.2), eines offenen, XML-basierten und softwareunabhängigen Standards zum Datenaustausch von geographischen Daten. Dadurch erleichtert das Austauschformat die Implementierung von Schnittstellen in denjenigen Programmen, die für die Bauverwaltungen der Länder im Bereich Wasserversorgung zum Einsatz kommen. Zudem ermöglicht die Verwendung von GML den Einsatz von GML-basierten Webdiensten wie Web Feature Services (WFS) oder Katalogdiensten. Weitere Informationen sowie die UML-Modelle und GML-Schemata sind auf der Webseite www.bfr-wasserversorgung.de verfügbar.
Rohrpost abonnieren!
Wir graben für Sie nach Neuigkeiten. Die Ergebnisse gibt es bei uns im Newsletter.
Jetzt anmelden!


Das Datenmodell und Austauschformat kann in Anwendungen und Softwareprogrammen außerhalb der Domäne des Bundes verwendet werden. Bei Veränderungen des Datenmodells oder Austauschformates müssen jedoch alle Kopien zusätzlich zu einem Urheberrechtshinweis einen Hinweis enthalten, dass Änderungen enthalten sind, die nicht vom Herausgeber genehmigt oder übernommen wurden.
Autoren:
- Dr.-Ing. Daniel Fitzner-Pukade (Institut für technisch-wissenschaftliche Hydrologie GmbH, Hannover) im Auftrag des Niedersächsischen Landesamtes für Bau und Liegenschaften (NLBL)
- Co-Autor: Dipl.-Ing.(FH) Hagen Keller (NLBL)
Weiterlesen:
Neueste Beiträge:
Meistgelesene Artikel
Jetzt Ausschreibungen finden
Wählen Sie eine Leistungsart, die Sie interessiert.


Bau


Dienstleistung


Lieferung
Verwandte Bau-Stichworte:
Top Bau-Stichworte:
Aktuelle Termine für unterirdische Infrastruktur
Jetzt zum Newsletter anmelden:
Leitungsbau, Kanalsanierung, Abwasser – erfahren Sie das wichtigste rund ums Thema unterirdische Infrastruktur.









